Exporting Diagrams
Any diagrams that are automatically generated or created using the custom search commands can be exported for use outside of the Hava application.

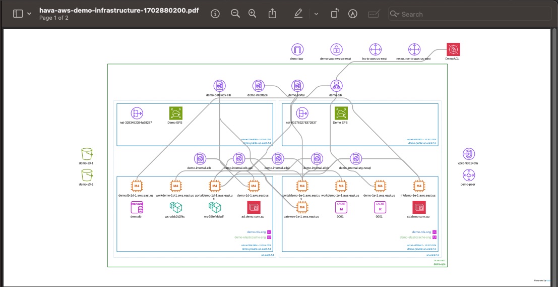
Exports will contain the diagram canvas details as they are displayed at the time of the export, so will include or exclude, names, connections and custom layout spacing you have applied using the view options controls.
PDF EXPORT
Hava exports to PDF format. By selecting the PDF export option, Hava will generate the PDF file in the background and then when ready a download button will show under the export options allowing you to download your PDF

PNG EXPORT
Exporting to PNG is exactly the same process. Select PNG and Hava will prepare the file to download and once ready a download button will appear.

VSDX Export - Edit Hava Diagrams with Visio or Draw.io
The VDSX export option creates a file you can open with Microsoft Visio. A popular and free alternative draw.io (diagrams.net) will also open the exported file.
Each resource becomes an editable icon on the drawing canvas. You can move things around, add annotations, and add or remove resources. The VSDX export gives you a head start when doing redesign work, since the base diagram reflects exactly what you have running now without you having to manually draw it.

CSV and JSON Exports
These two options export the settings data used to create your Hava diagram. You can take the CSV or JSON data and do with it whatever you like.

Last updated
Was this helpful?
